Orange pumpkins looks boring, so I made a PURPLE one...
Key Techniques
Cycles GPU rendering + denoise
HDRI world lighting + multi-area light setup
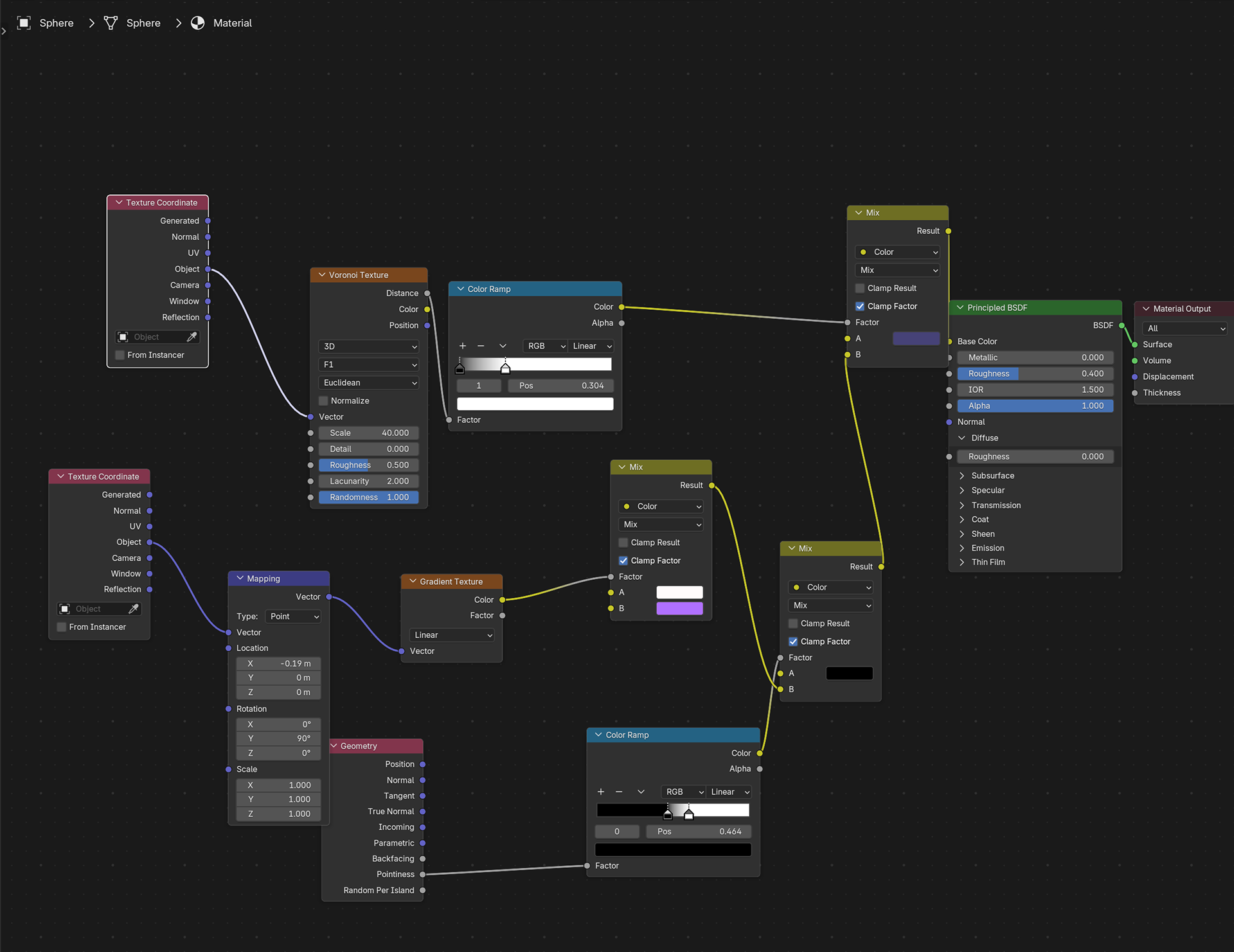
Principled BSDF material workflow (texture + HSV tuning)
Compositing: bloom/glare + soft vignette mask (Box Mask / Blur / Alpha Over)

You may also like

Back to Top